- References
- gRPC Document (gRPC 공식 문서)
- Blog (gRPC란)
- Blog (프로토콜 버퍼란)
- Protocol Buffers Documentation (proto3 Guide)
- Blog (Protobuf 문법)
※ gRPC

- gRPC 란 (google Remote Procedure Call)
- RPC 란 별도의 코딩 없이 다른 주소 공간에서 함수, 프로시저를 실행할 수 있게 하는 프로세스간 통신 기술

- 서버 측은 정의한 서비스 규격에 따라 인터페이스를 구현 후 gRPC 서버를 실행하여 클라이언트의 호출 처리
- 클라이언트 측에서는 서버와 동일한 방법을 제공하는 stub 을 사용
- Stub 이란
- RPC의 핵심 개념으로 Parameter 객체를 Message로 Marshalling/Unmarshalling 하는 레이어
- 즉, gRPC 규격에 맞게 Request Parameter 를 변환하는 레이어
Note. Marshalling 이란 메모리 상에 형상화된 객체 데이터를 적당한 다른 데이터 형태로 변환하는 과정. 컴퓨터간 데이터 전달 또는 프로그램 간 데이터 전달을 할 때 사용. 전송된 데이터를 다시 원래의 객체 모양으로 복원하는 작업은 Unmarshalling
- gRPC 의 장점 및 특징
- 높은 생산성과 다양한 언어 및 플랫폼 지원
- HTTP/2 기반의 양방향 스트리밍 -> Observer 패턴 사용
- 성능 이점
※ Protocol Buffer

- Protocol Buffer 와 proto file (protocol buffer schema 파일)
- gRPC 는 IDL(Interface Definition Language) 로 Protocol buffer 를 사용
- proto file 은 프로토콜 버퍼 데이터를 일련의 Key-Value 쌍을 포함하는 작은 논리적 레코드인 message로 구성한 파일로 Protocol buffer 의 Schema 파일
Note. IDL는 서비스를 사용하려는 클라이언트가 서비스가 제공하는 메서드와 속성, 인터페이스, 인터페이스를 알 수 있도록 일부 서비스에 대한 인터페이스를 설명하는 언어로 공급업체 또는 표준 그룹에 따라 변형
- 프로토콜 버퍼로 작업 시 proto file 에서 직렬화 하려는 데이터 구조를 정의 (데이터 구조는 특정 언어에 종속성이 없는 형태로 정의)
※ Protobuf 주요 문법
syntax

버전을 정하는 구문으로 proto2, proto3 가 있으며, gRPC 사용 시 proto3 사용
Field types

double, float : 실수
int32, int64 : 음수에 비효율적
uint32, uint64 : unsigned int 같은 느낌일까요
sint32, sint64 : 부호있는 정수
fixed32, fixed64 : 항상 4, 8바이트. 값이 2^28, 2^56보다 크면 효율적
sfixed32, sfixed64 : 항상 4, 8바이트
bool : 부울
string : UTF-8 혹은 7bit ASCII 이여야 함
bytes : 임의의 바이트 배열 사용가능
default값
numeric : 0
bool : false
string : 빈 문자열
byte : 빈 문자열
service - RPC

※ webMethods gRPC Descriptor 가이드
STEP 1. protofile 작성 (.proto 작성)
syntax="proto3";message InputRequest {string Paramnum1=1;string Paramnum2=2;}message OutputResponse{string Resultvalue=3;}service CalculatorService {rpc Add(InputRequest) returns(OutputResponse);rpc sub(InputRequest) returns(OutputResponse);rpc Mul(InputRequest) returns(OutputResponse);rpc Div(InputRequest) returns(OutputResponse);}
예시 protofile 작성
message : 객체 (Input, Output 설정)
service ≈ flowservice, 실제 구현 서비스 명과 Input, Output 값 설정
STEP 2. gRPC Descriptor 설정

New > gRPC Descriptor 생성

Descriptor 명 생성

Step1 에서 생성한 .proto 파일 Import

GRPCDefault Channel 설정 (Default 값) > Finish
Note. gRPC Channel 이란? gRPC 는 HTTP 2.0 기반에 HTTP Streaming을 이용해서 데이터를 보내며, HTTP 2.0의 경우에는 커넥션을 계속 유지하는 메커니즘이기 때문에, gRPC는 보통 하나의 Connection을 맺어 놓고, 이 Connection에 계속 메세지를 보내는 방식을 이용하는데, 이 Connection (TCP Connection)을 Channel이라고 함

생성 된 gRPC Descriptor (생성 후 Unlock 되어 있으므로, 수정 시 Lock for Edit 필요)


외부 Client 에서 호출 가능하도록 Service 와 Provider Descriptor 두 컴포넌트의 Permission을 Anonymous 로 설정
STEP 3. Service 구현

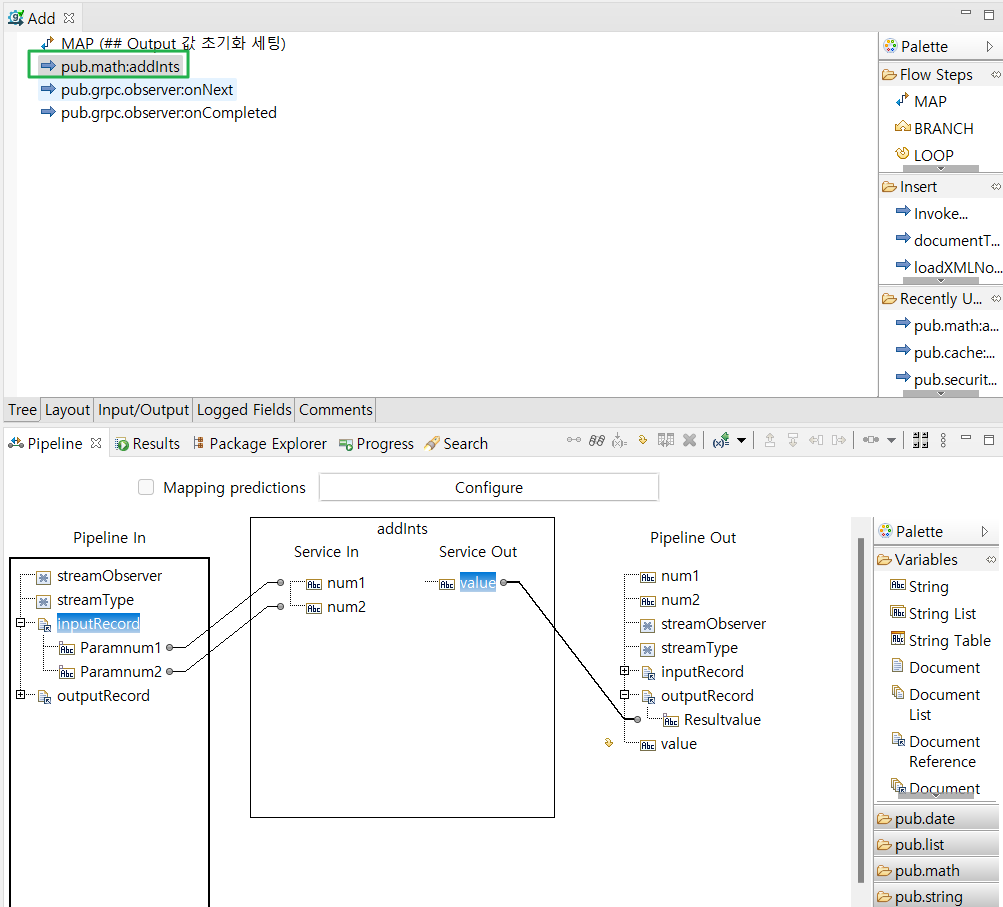
실 구현 소스는 pub.grpc.Observer:onNext 와 pub.grpc.Observer:onCompleted 위에 구현
위 예시는 addInts 서비스를 구현
pub.grpc.observer:onCompleted : gRPC 서버가 Stream을 성공적으로 수행했음을 알리는 서비스
pub.grpc.observer:onError : gRPC Flowservice의 에러에 대하여 gRPC 클라이언트에 알리는 서비스
pub.grpc.observer:onNext : IData (Document) 를 gRPC 응답으로 변환하여 gRPC 클라이언트로 반환 하는 서비스
Note. Observer 패턴 이란 어떤 객체의 상태가 변할 때 그와 연관된 객체 들에게 알림을 보내는 디자인 패턴
즉, gRPC 에서는 HTTP/2 기반으로 통신하며 양방향 스트리밍이 가능하기에 서버와 클라이언트가 서로 동시에 데이터를 스트리밍으로 주고받을 때 서버 클라이언트 간 데이터에 대한 알림을 보내기 위해 사용하는 디자인 패턴
[참고]
서버 측 gRPC 서비스 구현 예시 (JAVA)

Request 파라미터를 받아 처리 후
gRPC protofile에 정의 된 Response 방식으로 response 메시지를 만들어
responseObserver.onNext(response) - Response 처리
responseObserver.onCompleted(); - 성공적으로 처리 됨을 클라이언트 측에 알림
STEP 4. gRPC Admin Page 확인


Settings > gRPC 에서 등록 된 Descriptor 와 gRPC Channel 의 Port 를 확인가능
해당 Channel을 눌러 Properties 수정 가능하며 (Port)
TCP Connection 시 사용 되는 인증서 설정 가능
gRPC Endpoint : {webMethods IP} : 50051 (Default)
STEP 5. Postman 으로 gRPC 호출

좌측 상단 New 클릭

gRPC Request 클릭

gRPC Endpoint 입력, Enable TLS (좌물쇠 아이콘 클릭)




Import a .proto file 클릭 -> step 1 에서 작성한 .proto 파일 import 후 Next -> Import as API


Add Service 선택 후 Message 탭에서 Use Example Message 를 클릭하여 예시 Input Message 를 생성

Message 수정 후 Invoke 하여 Response 확인