접근 방법
1. template을 apis 에 입힐 수 있는지 test.
2. 세부 policy 를 elastic search 에 어떻게 입력되는지 확인하고 control 할 수 있는지 확인.
p
+) template 를 입히면 기존 Policy 보다 앞에 설정된다.
=> id 로 개별 document 값들이 get post put 이 왜 안되는지...

apis에 policies List에 resourceId가 저장되는데 이 값을 어떻게 빼와야 할지 모르겠음..
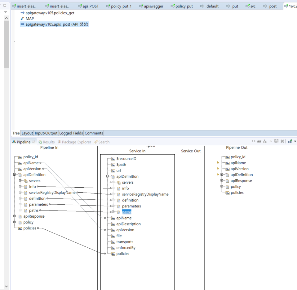
- Create API 가능 // ResourcePath 설정이 안됨.. document 명으로 지정 되어야 하는...

policy를 post로 생성 //
v105.policies:_get 서비스를 통해 resourceID를 입력 받아 template 를 불러와 ... api create 구현

-> policies 에 박히는데 gateway 화면에서 불러 오질 못함..

id 가 붙긴 붙음 .. default polices + template policies 가 polices 에 들어가는데..

pub.client.http 로 update 를 해보면 되지 않을까.. (X)
Template를 api에 등록 시 wireshark


policy // policyActions 를 매핑 시켜야 하는데 어떻게 해야 할지 감이 안 옴 <<
policy 의
enforcementObjectId
값은
policyactions _id 값과 매핑..

client . http 이용한다고 가정 하에 사용 가능한 request
